EcuBus-Pro四路CANFD设备HSCanT基本使用指南
一、前言
本文主要针对如何使用四路CANFD的HSCanT设备在EcuBus-Pro上位机软件的一些基础使用,方便用户快速使用起来。
对于EcuBus-Pro相关介绍可以查看以下链接:
https://app.whyengineer.com/zh/docs/um/can/can.html
二、EcuBus-Pro上位机准备
(一)软件下载和安装
EcuBus-Pro上位机下载以及安装链接,可从github或者国内CDN进行下载
https://app.whyengineer.com/zh/docs/about/install.html


安装完成后软件界面如下:

如果有软件更新,会在Setting的update窗口提示更新

三、EcuBus-Pro基本使用
(一)新建空白项目
在New窗口点击新建空白工程Create Empty Project,该工程可以进行保存,然后下次可以重复打开。

(二)项目添加HSCanT设备
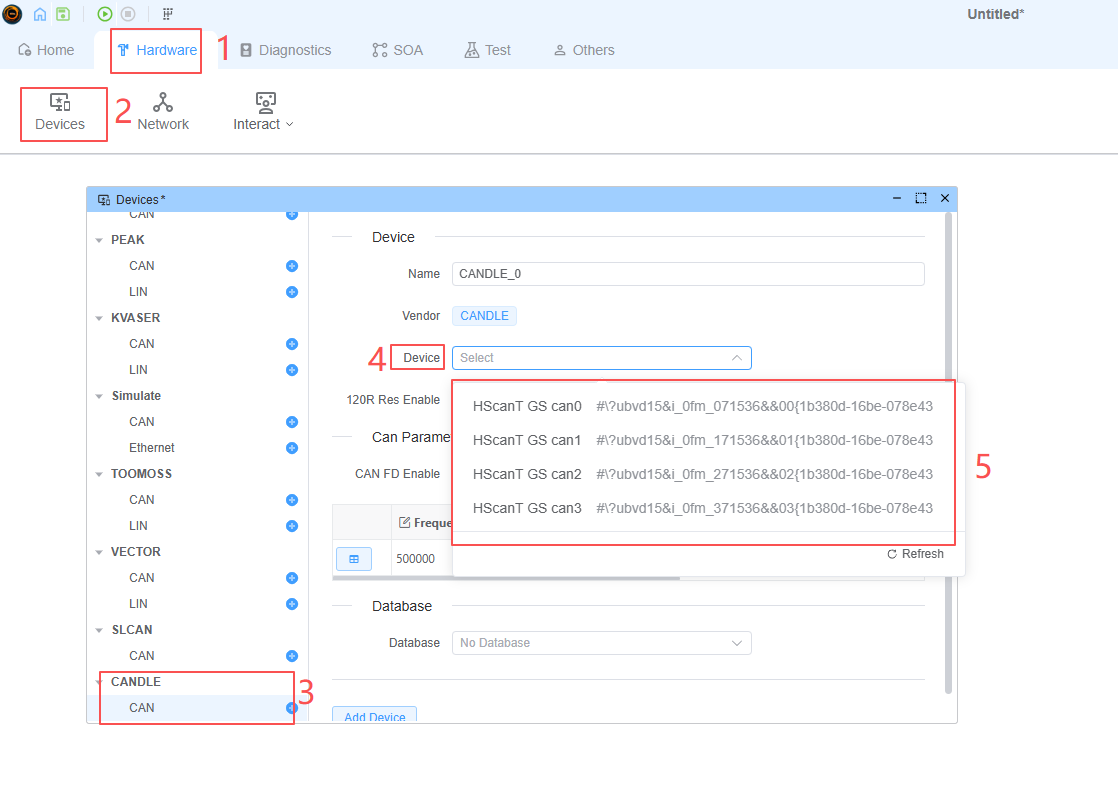
点击任务栏的Hardware,选择Devices,下来选择到CANDLE,点击CAN,搜索Device,即可看到四路或者多路canfd的HSCanT设备。

这里举个例子:
选择HSCanT GS can0,打开120R匹配电阻,使能CANFD功能,波特率为500K/2M,命名为CANDLE_0,然后点击Add Device。

这样就可以添加进来了,如果想改变参数,选择完毕后点击Save Device即可。
比如改变CANFD的数据段的波特率为4000000Hz,采样点为80%。
先在Frequency修改数据段的波特率为4000000Hz。

点击田框

选择你想要的timing参数,比如以下的12,进行点击,然后选择OK即可

如此一来就改变参数了。

(三)项目添加交互器,管理设备待发送的帧消息
点击Hardware->Network,在窗口中点击Interactive添加一个交互器

点击交互器进行配置链接

完成绑定后,新建发送帧,可以根据需求更改帧大小,帧ID等等。

(四)收发测试
点击Start,信息栏提示HSCanT相关软件和硬件版本等信息,还有设备的启动成功

打开追踪界面,点击Home->Trace,该串口可以看到CAN总线的报文信息。

每个设备都有自己的系统变量,比如负载率,收发次数,收发频率等等,在Others->Variables可以看到

可以通过Home->Graph中进行可视化查看,比如Data显示或者仪表显示等等。

比如Datas口显示收发的次数,只需要点击Add Variable即可

当有数据进行收发的时候就会显示次数
需要注意的是:如果要清零次数,得关闭设备再打开设备。

如果想直观看总线的负载率等等信息,可以使用Gauge窗口

如果想进行编辑删除可以右键点击变量

当有数据进行收发的时候就会显示变化。
